摘要:本案例是通过北京稳联技术的Profinet转EtherCat网关将EtherCat从站设备接入到西门子Profinet网络的配置案例。

1、 首先打开西门子PLC或其他Profinet主站的制图软件(本例以博图为例),首先导入网关的GSD文件;

2、 将模块添加进网络视图中,设置Profinet转EtherCat网关的IP和设备名称;

3、 注意:Profinet转EtherCat网关的IP地址及设备名称要与网关配置软件中保持一致;

4、 双击网关进入设备视图,设置所需要的输入输出字节数长度;

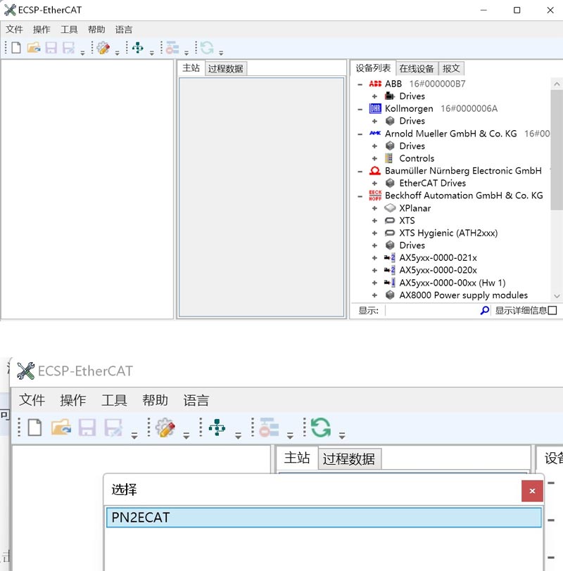
5、 打开EtherCat网关配置软件,点击新建添加EtherCat主站;

6、 设置网关的Profinet网络参数,要与博图组态保持一致;

7、 找到需要的从站设备,如果没有请导入对应的ESI文件(本例为ABB伺服);

8、 在从站的过程数据中选择好对应的PDO以及所需参数,本例选择的是控制字,速度及模式状态字四项参数;

9、配置好后点击操作-连接找到对应网关IP,连接后继续预运行-运行将配置下载进入网关。下载后网关重新上电即可;

10、直接对对应的IQ地址读写即可;

11、从上到下分别对应控制字,速度及模式;

总结:以上就是稳联技术Profinet转EtherCat网关连接西门子1200及ABB伺服的配置案例。
Profinet转EtherCat,Profinet转EtherCat网关,Profinet转EtherCat网桥,Profinet转EtherCat通讯网关,Profinet转EtherCat转换模块





